-
PHP网盘系统】仿百度共享资源根据dzofficeweb系统网盘源码 1.断点续传功能。市面上许多所谓的断点传传基本没有完美的,本源码经过修复,完美实现了断点、续传功能。
切片:大文件分成1MB大小的小文件, 服务器上传无压力,切片文件合并无压力。市面上许多切片文件合并时CPU经常占用99%,本源码CPU没有任何压力。
续传:上传中间如果人工或网络出现故障,再上传时会接着上传,不会像网上的许多所谓的续传,全是从0开始。
2.极速上传。由于采取了优化过的代码,WEB上传速度可媲美flashfxp等专业上传软件,稳定,极速。
3.强大的垃圾文件删除功能。如果大文件中途停止上传,今后再不上传的话,系统会产生若干垃圾切片文件,本系统会自动监测,如7天后会自动删除切片垃圾文件,释放服务器空间。
4.支持ssl功能,可直接用https://形式访问。
5.强大的定时任务。本系统会定时清理网盘回收站垃圾文件,而这一功能完全由系统完成,不需要由像其它系统一样必须在第三方定时设置定时任务。
三、网盘主要功能
1.支持用户管理系统。支持用户注册功能(后台可关闭),管理可为每个用户分配一定数额的存储空间,还可以限制单个上传文件大小。
2.支持管理员查看每个会员的文件上传、分享情况,可对用户文件进行删除等管理。目前,市面上的便宜网盘基本都只支持个人网盘功能,没有管理员功能,无法管理其它用户的文件。
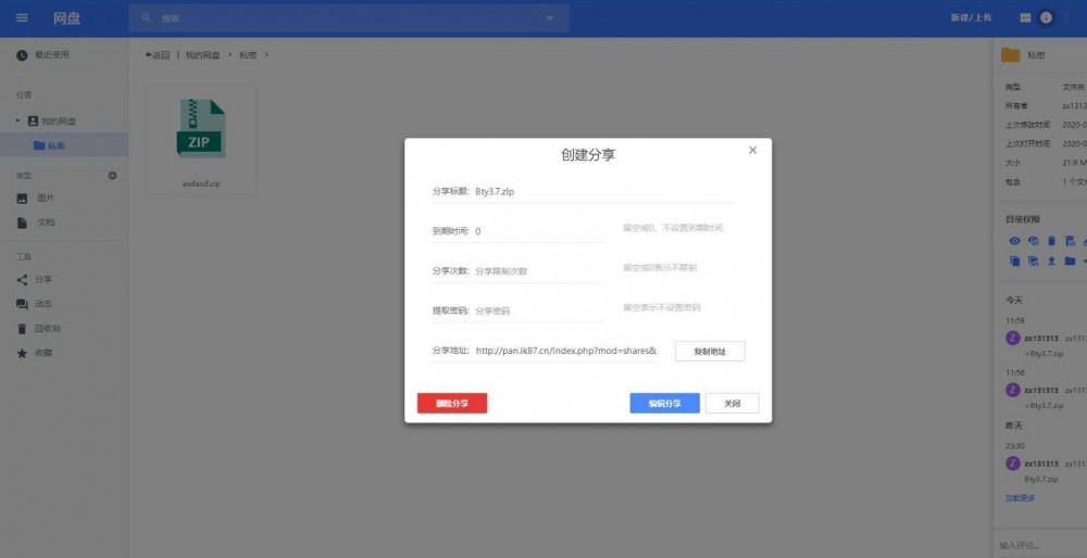
3.支持强大的分享功能。
提取密码:输入正确的提取码方可下载文件
分享次数:超次分享次数,文件就无法下载(百度网盘没有这个功能)
分享日期:在设置的日期段内可进行下载。
4.响应式设计,完美支持手机、平板等移动终端设备。
5.可灵活设置群组权限,可只允许查看、编辑等功能。(类似于QQ群概念一样,进入群组的人可以像共享文件夹一样分享、共享、下载文件,可设置权限,如群组创建者可设置群组成员只允许查看、下载文件,但不允许其它人员上传分享文件)
6.支持压缩包在线查看功能。直接在线查看,不用下载直接在线解压。
7.支持在线创建文件夹、创建文件,删除文件等操作。
8.支持office文件在线预览功能,相当牛比。
9.支持mp4 mp3文件在线预览播放功能。
10支持极速上传文件功能。本网盘采取HTML上传技术,在WEB上传速度完全可媲美FLASHFXP等专业上传软件。
11.真正的断点续传功能,市面上许多所谓的断点续传功能都有问题。你将一个5G大文件上传到50%后,人为中断,再重新上传看看,基本全从0开始了,本网盘可接着从50%上传。
12.密码找回功能,如果忘记密码,可通过邮箱找回。
13.支持大文件体积识别功能。市面上许多上传程序,对超过2G的文件全识别为0或者几百MB,造成文件下载时出错。
14.垃圾切片文件自动删除功能。有些会员上传大文件过程中,可能由于人为或网络的问题,没有将文件上传到100%,之后再没有上传文件,造成产生了许多垃圾切片文件。本系统可智能删除垃圾切片文件,尽可能利用服务器空间。
15.自动删除回收站功能。本网盘可设置N天自动删除回收站文件,对于删除的文件会自动进入回收站,对进入回收站的文件,超过设置的天数会自动进行删除。不仅删除数据库记录,更会自动删除服务器上的物理文件。许多网盘都无法删除服务器上的文件,只是删除了数据库记录,并没有真正删除服务器文件,造成资源严重浪费。



版权申明
本文为小栈资源网(www.xzres.com)原创内容,受版权保护。
转载请务必注明出处及原文链接,未经授权禁止任何形式的改编、商用及二次分发。
本文提供的资源及内容仅用于个人学习、研究用途,严禁用于商业目的。
如发现内容侵犯了您的合法权益,请联系我们:jieligw@qq.com,我们将在24小时内处理。




















请登录后查看评论内容