-
高仿百度云盘系统】百度网盘文件管理系统+文件分享+会员+上传下载系统带安装教程 别人给的没测试,估计没啥人要吧,就直接发了,服务器要装windows系统,
安装sql server2008r2或以上版本数据库
程序介绍:创建无限级文件夹,上传文件,可进行删除,下载
查看更多关于 下载 的文章
,分享等功能,异步上传。
无限级文件夹:可在根目录中创建文件夹,点击文件夹即可进入下一级目录,可上传文件或新建目录
下载:单击列表中的文件即可下载
查看更多关于 下载 的文章
文件
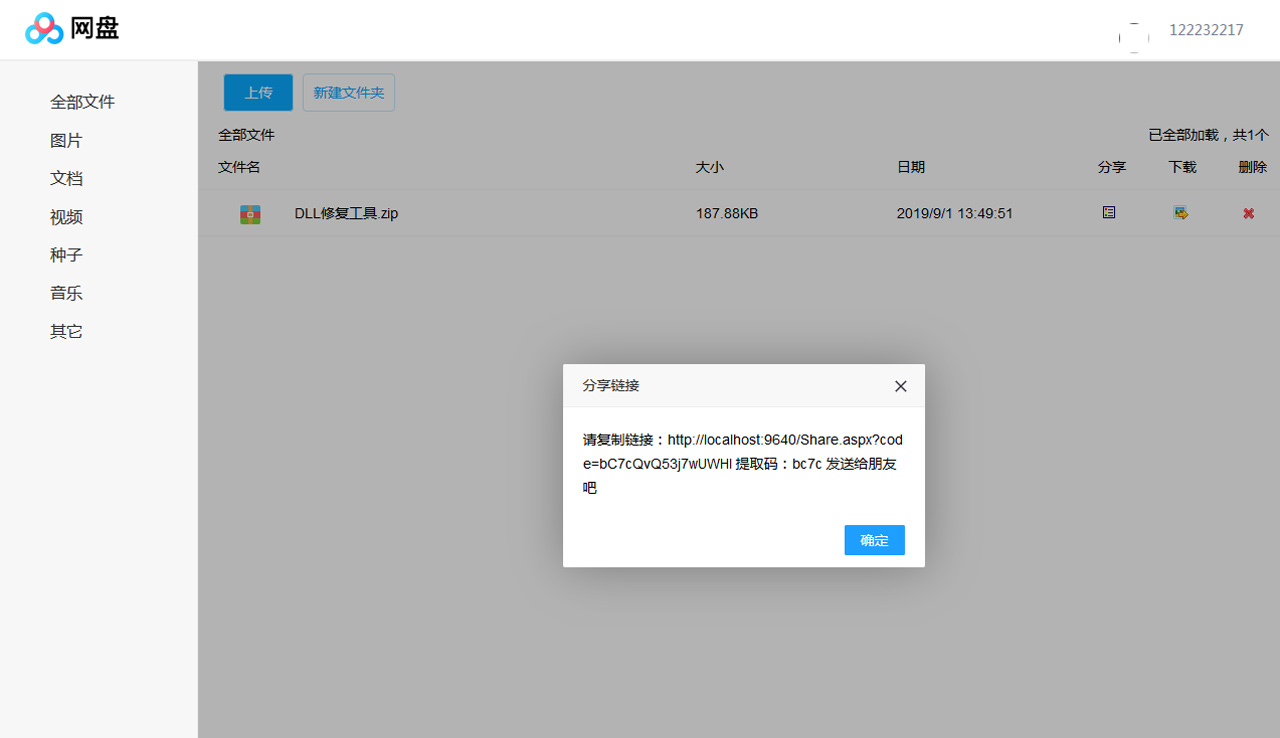
分享:用户分享文件链接会生成提取码,其它用户进入该链接需输入提取码比对,正确的进入下载,错误的提取码不允许下载。
会员分为普通会员与VIP超级会员。会员通过VIP激活码可以升级成为VIP超级会员。
普通会员最多允许上传100MB大小的文件。
VIP超级会员允许10g大小的文件
注意该系统只支持win系统安装,带安装文档



© 版权声明
版权申明
本文为小栈资源网(www.xzres.com)原创内容,受版权保护。
转载请务必注明出处及原文链接,未经授权禁止任何形式的改编、商用及二次分发。
本文提供的资源及内容仅用于个人学习、研究用途,严禁用于商业目的。
如发现内容侵犯了您的合法权益,请联系我们:jieligw@qq.com,我们将在24小时内处理。
THE END




















请登录后查看评论内容